Multimedia Tools
Video Tools
Audio Tools
Image tools
Record and Edit Porfessional Videos on Mac
Windows Desktop Screen Recording Software
Easy and Fast Way to Compress Video and GIF
Screen Mirroring App for iPhone/Android/PC/Pad
All-in-one video toolkit that supports converting over 1000+ formats
Portable audio format converter, which supports common audio format conversion, multiple audio merging, audio compression, audio segmentation, and one click batch conversion of audio formats
Karaoke Maker and Vocal Extractor on Mac
Cut, copy, paste, insert audio, add effects and other editing functions, which can easily re edit the recorded audio files and make ringtones, adding a unique personality to your life.
Extract vocals and instrumentals from any audio and video track with the latest AI technology.
Best Voice Recording Software for All Windows Users
Convert Audio/Video to MP3/WAV/FLAC/OGG
Utilities
Office Utilities
Simple and powerful office solution for file compression, extraction, transferring, and sharing. Easily to process multiple files in seconds!
Burn music, video, and data discs in one-click
A powerful, simple and easy to operate PDF to word converter, which supports the conversion between PDF documents and multiple formats such as doc, ppt, pictures and txt documents; The software has the functions of fast conversion, batch conversion, high-quality identification, etc
Fast Way to Reduce Your File Size
The best and perfect tool to convert various ebook files with ease.
Convert Videos, Audios, Images, PDFs, and Word with Ease
Seamless Conversion for PDF to JPG & JPG to PDF
Shrink size of PDFs, images, and videos without losing quality
Extract & Manage & Compress Files in Seconds
System & Recovery
Data Solutions
System Tools
Windows Data Recovery Software
Kingshiper NTFS for Mac allows users to write, edit, copy, move and delete NTFS disks on Mac.
Quickly scan, detect, and repair missing or corrupted DLL files on Windows with just a few clicks.
Best PC Cleaner and System Cleaner for Windows
An AI-powered, all-in-one system reinstallation solution to reinstall Windows 7, 10, or 11 with one click.
AiPrinter Fixer is an all-in-one printer repair and update software that automatically detects your printer brand and model, and integrates driver installation, error detection, and repair.
Windows Duplicate File Finder and Cleaner
Auto Clicking Software and Macro Recorder for Windows
{{ postData.top_advertising_product.g_name }}
Are you looking for a free way to burn AVI videos to a DVD disc? If so, you've come to the right page. In this post, we will share with you five practical and free methods for creating DVDs from AVI files. These solutions work seamlessly on Windows 11 and are also compatible with Windows 10, 8, and even 7. Whether you want to create menu navigation, adjust playback quality, or ensure compatibility with home DVD players, the following AVI DVD burners are here to help you. (Remember to check your source video file format and relevant copyright notices before proceeding.)
Burning AVI videos onto a DVD disc allows you to enjoy your videos on home playback devices, even in environments without a computer or internet connection. In this article, we will explore reliable methods to help you convert various AVI videos to DVD and burn them onto a disc. You can permanently store home videos, classic movies, or personal content on DVD, compatible with a wide range of playback scenarios.
| AVI DVD Burners | TopBurn AI | Zamzar | WinAVI AVI to DVD Converter | Wondershare DVD Creator | AVS Video Converter |
| Ease of Use | Very Easy | Very Easy | Easy | Easy | Moderate |
| Feature Richness | Powerful | Basic | Strong | Moderate | Strong |
| Custom Menu Support | Yes | No | Yes | Yes | Yes |
| Batch Processing | Yes | No | Yes | No | Yes |
| Best For | Beginners & Advanced Users | Light Users | Beginners | Beginners | Advanced Users |
Legal Note: Burning copyrighted AVI videos to DVD may involve copyright issues. This guide is for educational purposes only. Please ensure that the videos you use are either your own copyrighted content or legally authorized, and are used solely for personal, non-commercial purposes.
✅ Pros: Smart AI burning, video quality enhancement, multiple disc burning and ripping features
❌ Cons: No macOS version available
First of all, we will introduce an intelligent DVD burning software for Windows. That is TopBurn AI. Unlike other software, it utilizes AI technology to simplify the conversion process, allowing even beginners to easily burn professional DVDs from video files like AVI, MP4, and MKV (You may also be interested in: How to Burn MKV to DVD). It is absolutely compatible with all Windows PC versions, including Windows 7, 8, 10, and 11.
Why TopBurn AI is the Top Choice?
● Intelligent Encoding Optimization: Automatically analyzes and enhances AVI source files for superior output quality on DVD players.
● One-Click Burning: Automatically analyzes and enhances AVI source files for superior output quality on DVD players.
● Custom Menus: Personalize DVD titles, background music, and menu style.
● High-Speed Conversion: Multi-core acceleration dramatically shortens AVI-to-DVD processing time.
● Broad Compatibility: The finished DVDs play smoothly on home DVD players, car systems, and other common devices.
TopBurn AI offers a free trial to convert your AVI to DVD, and you can click the button below to download it on your PC Windows right now.
Now, follow the steps to use TopBurn AI to create a DVD from AVI without losing quality:
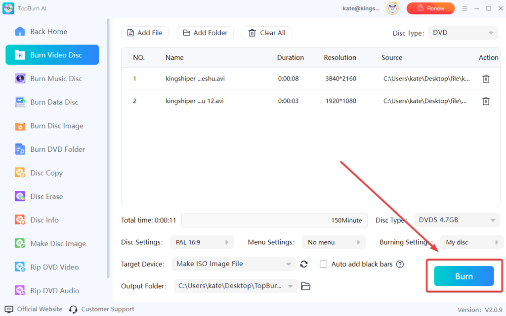
Step 1. Launch TopBurn AI and select “Burn Video Disc”.

Step 2. Drag and drop your AVI video file into the program window, and configure the disc, burn, and other settings according to your needs.

Step 3. Click on the “Burn” button and then wait for the conversion to complete. That’s all.

If you’re looking for other free tools to convert AVI to DVD and create discs on Windows 11/10/8/7, there are several options worth trying. Here are four popular options with a step-by-step guide:
✅ Pros: Convert AVI to DVD online, no need to download, easy to use
❌ Cons: Free version has file size limits; conversions may require queuing and depend on internet speed
Zamzar is a long-established online file converter that supports over 1,200 format conversions, including converting AVI video files to DVD-compatible formats. It works directly through your browser, making it ideal for light users who don’t want to install software and only need to handle occasional single files. The platform processes files in the cloud and provides a download link once the conversion is complete.
How to use Zamzar to create DVD from AVI:
Step 1. Visit the Zamzar official website, click the “Choose Files” button to upload your AVI video file.
Step 2. Under “Convert To” options, scroll down to find the “Video Presets” section and select the “DVD” format.
Step 3. Click the “Convert Now” button, and the server will begin processing your file.

As an alternative desktop AVI DVD burner to TopBurn AI, WinAVI AVI to DVD Converter is another great option. It focuses on creating a DVD folder from AVI within minutes, while enabling you to add subtitles and customize the watermark.
When using WinAVI AVI to DVD Converter, its core advantage lies in the fast conversion speed and excellent support for AVI encoding, though it offers relatively fewer customization options compared to some other tools.
How to use WinAVI AVI to DVD Converter:
Step 1. Click "Add Files" to import the AVI video files you want to convert, and select "DVD" as the output format.

Step 2. Click "Advanced" to customize the output DVD folder settings, including choosing between PAL or NTSC television standards.

Step 3. Click "Start" to begin the conversion to a DVD folder. Once completed, click "Open Output Directory" to access the converted DVD folder.

A third option you can choose is Wondershare DVD Creator, which provides various basic disc burning functions, such as converting ISO to DVD and CD burning. If you’re looking for a way to burn your video files onto a DVD disc, you can easily accomplish this through its one-click DVD burning feature.
Step-by-step guide to create a DVD from AVI with Wondershare DVD Creator:
Step 1. Launch the DVD burning software and select "Create a DVD Video Disc".
Step 2. Click “Add pictures or videos” to upload your AVI video files. Select “DVD” format as the destination output type, and click “OK”.
Step 3. Click the “Burn” button to start the conversion process. During the conversion, make sure your computer remains powered on and connected to the internet.

AVS Video Converter provides a more comprehensive approach to video processing. It is a feature-rich video converter and editor, rather than just a simple DVD burning tool. Its expertise lies in extensive format compatibility and built-in basic editing functions, not just in AVI to DVD conversion. AVS Video Converter performs exceptionally well in batch processing multiple video files and offers support for various output device presets.
Follow the steps below to burn AVI to DVD:
Step 1. Launch the program, switch to the “To DVD” tab, and click “Browse” to select the AVI video file you want to burn from your computer.

Step 2. Insert a blank DVD into your drive, then click the “Browse” button to choose the output folder or drive for the DVD.

Step 3. Click “Convert Now!” to start burning the AVI video to DVD.

There are five ways in this article to burn AVI videos to a DVD disc. Choosing an online video converter or a DVD burning software depends on personal needs. Online converters are suitable for fast and simple conversions. Disc burning software, like TopBurn AI, is suitable for users who need more features and higher efficiency.
Q1: Is it safe to convert AVI to DVD?
Yes, using the free tools recommended in this guide to burn AVI files to DVD is safe. Just make sure the videos you use are either your own or properly licensed, and only for personal, non-commercial use.
Q2: Can I merge multiple AVI files onto a single DVD?
Absolutely. We recommend TopBurn AI, which can quickly batch process and merge multiple AVI files into one DVD, making it easy to play them all at once.
Q3: How long does the conversion take?
It depends on the size and number of AVI files and your computer’s performance. Burning a single video usually takes several tens of minutes, while batch processing multiple files may take longer.